Visitor (patrón de diseño)

En programación orientada a objetos, el patrón visitor es una forma de separar el algoritmo de la estructura de un objeto.
La idea básica es que se tiene un conjunto de clases elemento que conforman la estructura de un objeto. Cada una de estas clases elemento tiene un método aceptar (accept()) que recibe al objeto visitante (visitor) como argumento. El visitante es una interfaz que tiene un método visit diferente para cada clase elemento; por tanto habrá implementaciones de la interfaz visitor de la forma: visitorClase1, visitorClase2... visitorClaseN. El método accept de una clase elemento llama al método visit de su clase. Clases concretas de un visitante pueden entonces ser escritas para hacer una operación en particular.
Cada método visit de un visitante concreto puede ser pensado como un método que no es de una sola clase, sino de un par de clases: el visitante concreto y clase elemento particular. Así el patrón visitor simula el envío doble (en inglés este término se conoce como Double-Dispatch) en un lenguaje convencional orientado a objetos de envío único (Single-Dispatch), como son Java o C++.
El patrón visitor también especifica cómo sucede la interacción en la estructura del objeto. En su versión más sencilla, donde cada algoritmo necesita iterar de la misma forma, el método accept de un elemento contenedor, además de una llamada al método visit del objeto visitor, también pasa el objeto visitor como argumento al llamar al método accept de todos sus elementos hijos.
Este patrón es ampliamente utilizado en intérpretes, compiladores y procesadores de lenguajes, en general.
Explicación muy sencilla
- Método simple sin usar este patrón: supongamos un veterinario a domicilio, que con base al animal que tiene que curar sabe qué cura tiene que aplicar. Es responsabilidad del veterinario el saber de qué clase es el animal y sobre la base de ello aplicar la cura.
- Método usando el patrón: El veterinario no tiene que reconocer al animal ni saber qué cura aplicarle. Es el propio animal el que le dice al veterinario qué cura es más apropiada para él. El veterinario solo "visita" al animal, y aplica la cura apropiada.
Propósito
Es un patrón de comportamiento, que permite definir una operación sobre objetos de una jerarquía de clases sin modificar las clases sobre las que opera. Representa una operación que se realiza sobre los elementos que conforman la estructura de un objeto.
A continuación se detalla un caso en el que sería de gran utilidad aplicar dicho patrón
Uno de los principales problemas que presenta este diseño, es querer que la operación f() no esté en la jerarquía, sino que esté fuera, para que cada vez que haya un cambio no haya que cambiarlo todo. Esta opción, además, obliga a tener que definir cada operación que necesite el cliente en cada clase de la jerarquía, y a que los clientes conozcan operaciones que no necesita, ya que solo interesa que conozca las que va a manejar.
El patrón Visitante, cambia el modelo orientado a objetos y crea una clase externa para actuar en los datos en otras clases. Esto es útil si hay un buen número de instancias de un pequeño número de clases y se desea realizar alguna operación que involucra a todas o a la mayoría de ellas.
Estructura
Donde:
- Visitante (Visitor): Declara una operación de visita para cada elemento concreto en la estructura de objetos, que incluye el propio objeto visitado
- Visitante Concreto (ConcreteVisitor1/2): Implementa las operaciones del visitante y acumula resultados como estado local
- Elemento (Element): Define una operación “Accept” que toma un visitante como argumento
- Elemento Concreto (ConcreteElementA/B): Implementa la operación “Accept”
Aplicabilidad
El patrón visitante es aplicable, por ejemplo, cuando varias clases de objetos con interfaces diferentes y se desean realizar operaciones que dependen de sus clases concretas. También cuando se necesitan diversas operaciones sobre objetos de una jerarquía y no se desea recargar las clases con estas operaciones.
Es de mucha utilidad cuando las clases de la jerarquía no cambian, pero se añaden con frecuencia operaciones a la estructura.
Si la jerarquía cambia no es aplicable, ya que cada vez que agrega nuevas clases que deben ser visitadas, hay que añadir una operación “visita” abstracta a la clase abstracta del visitante, y debe agregar una aplicación de dicha categoría a cada Visitante concreto que se haya escrito.
Colaboraciones
El cliente visitará a cada elemento de la estructura de objetos con un visitante concreto (previamente creado por él). Cuando se visita un elemento, éste llama a la operación del visitante correspondiente a su clase. El objeto se pasa como argumento para permitir al visitante el acceso a su estado.
Consecuencias
Es fácil añadir nuevas operaciones a un programa utilizando Visitantes, ya que el visitante contiene el código en lugar de cada una de las clases individuales. Además, los visitantes pueden recoger las operaciones relacionadas en una sola clase en lugar de obligar a cambiar o derivar clases para agregar estas operaciones. Esto puede hacer al programa más sencillo de escribir y mantener.
El patrón Visitante es útil cuando se desea encapsular buscando datos desde un número de instancias de varias clases. Los patrones de diseño sugieren que el visitante puede proporcionar una funcionalidad adicional a una clase sin cambiarla. Pero es más práctico decir que un visitante puede agregar funcionalidad a una colección de clases y encapsular los métodos que utiliza.
Se pueden tener problemas con la encapsulación, la solución para ello es que como los atributos de los elementos no pueden ser públicos se hace que todo este en un mismo paquete, es decir, visibilidad de paquete.
Como se comenta anteriormente, es difícil añadir nuevas clases de elementos, ya que obliga a cambiar a los visitantes.
Facilita la acumulación de estado, es decir, acumular resultados.
Ejemplo de implementación
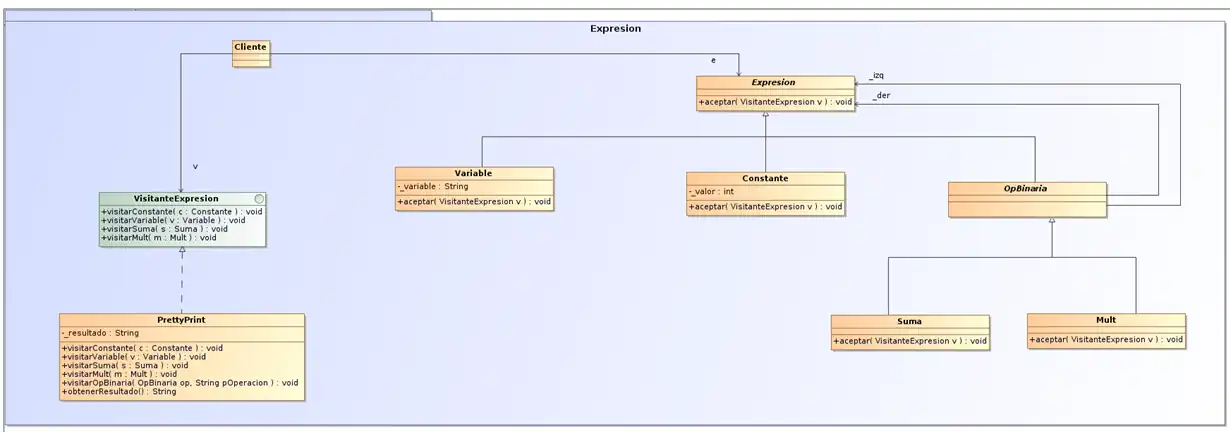
En el ejemplo de a continuación, habrá una jerarquía de expresiones aritméticas simples sobre las que se desea definir visitantes. Uno de los visitantes será la operación PrettyPrint que convierte a cadena de caracteres la expresión aritmética. Mediante la siguiente estructura se comprenderá mejor el ejemplo:
/*
* Esta es la superclase de una jerarquía que permite representar expresiones
* aritméticas simples y sobre la que deseamos definir visitantes.
*/
package expresion;
public abstract class Expresion {
abstract public void aceptar(VisitanteExpresion v);
}
package expresion;
public class Constante extends Expresion {
public Constante(int valor) { _valor = valor; }
public void aceptar(VisitanteExpresion v) { v.visitarConstante(this); }
int _valor;
}
package expresion;
public class Variable extends Expresion {
public Variable(String variable) { _variable = variable; }
public void aceptar(VisitanteExpresion v) { v.visitarVariable(this); }
String _variable;
}
package expresion;
public abstract class OpBinaria extends Expresion {
public OpBinaria(Expresion izq, Expresion der) { _izq = izq; _der = der; }
Expresion _izq, _der;
}
package expresion;
public class Suma extends OpBinaria {
public Suma(Expresion izq, Expresion der) { super(izq, der); }
public void aceptar(VisitanteExpresion v) { v.visitarSuma(this); }
}
package expresion;
public class Mult extends OpBinaria {
public Mult(Expresion izq, Expresion der) { super(izq, der); }
public void aceptar(VisitanteExpresion v) { v.visitarMult(this); }
}
/*
* Esta es la clase abstracta que define la interfaz de los visitantes
* de la jerarquía Expresion -- en realidad, utilizamos una interfaz Java
* dado que todos los métodos son abstractos.
*/
package expresion;
public interface VisitanteExpresion {
public void visitarSuma(Suma s);
public void visitarMult(Mult m);
public void visitarVariable(Variable v);
public void visitarConstante(Constante c);
}
/**
* Uno de los posibles visitantes de las Expresiones es un pretty printer
* que convierte a cadena de caracteres la expresión aritmética. El algoritmo
* usado no optimiza el uso de paréntesis... El resultado se acumula en
* el atributo privado _resultado, pudiéndose acceder a éste desde el exterior
* mediante el método obtenerResultado()
*/
package expresion;
public class PrettyPrinterExpresion implements VisitanteExpresion {
// visitar la variable en este caso es guardar en el resultado la variable
// asociada al objeto... Observe que accedemos al estado interno del objeto
// confiando en la visibilidad de paquete...
public void visitarVariable(Variable v) {
_resultado = v._variable;
}
public void visitarConstante(Constante c) {
_resultado = String.valueOf(c._valor);
}
// Dado que el pretty-printer de una operación binaria es casi idéntica,
// puedo factorizar parte del código con este método privado...
private void visitarOpBinaria(OpBinaria op, String pOperacion) {
op._izq.aceptar(this);
String pIzq = obtenerResultado();
op._der.aceptar(this);
String pDer = obtenerResultado();
_resultado = "(" + pIzq + pOperacion + pDer + ")";
}
// Por último la visita de la suma y la mult se resuelve mediante el método
// privado que se acaba de mencionar...
public void visitarSuma(Suma s) {
visitarOpBinaria(s, "+");
}
public void visitarMult(Mult m) {
visitarOpBinaria(m, "*");
}
// El resultado se almacena en un String privado. Se proporciona un método
// de acceso público para que los clientes del visitante puedan acceder
// al resultado de la visita
public String obtenerResultado() {
return _resultado;
}
private String _resultado;
}
import expresion.*;
class Main {
static public void main(String argv[]) {
// Construcción de una expresión (a+5)*(b+1)
Expresion expresion = new Mult( new Suma( new Variable("a"),
new Constante(5) ),
new Suma( new Variable("b"),
new Constante(1) ));
// Pretty-printing...
PrettyPrinterExpresion pretty = new PrettyPrinterExpresion();
expresion.aceptar(pretty);
// Visualizacion de resultados
System.out.println("Resultado: " + pretty.obtenerResultado());
}
}
